-
Notifications
You must be signed in to change notification settings - Fork 152
Modeler _modeler_building_models_creating_elements
Antonin Abhervé edited this page Sep 3, 2020
·
1 revision

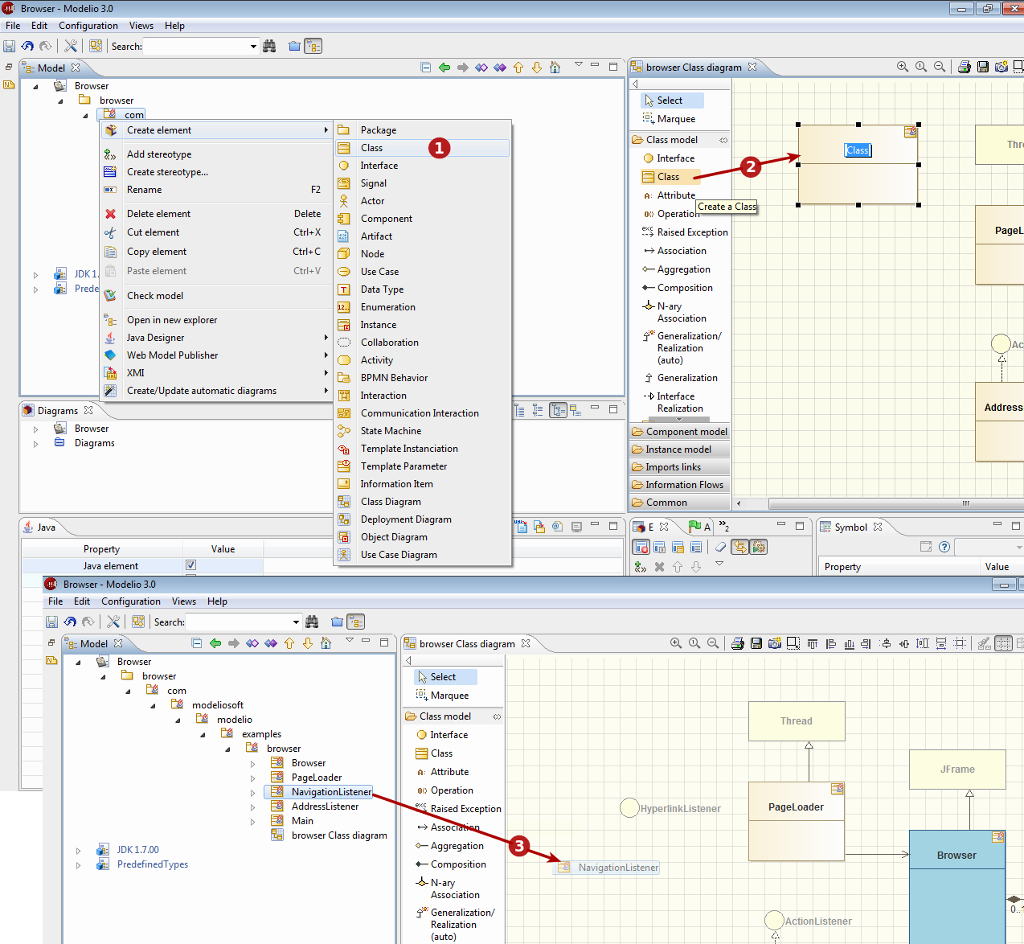
The three ways of creating an element in Modelio
Key:
-
1. Using the popup menu (Right-click on the element you want to create a new element in, then choose the kind of element you want to create)
-
2. Using the diagram palette (click on the creation icon corresponding to the kind of element you want to create, then click in the diagram background to locate and create the new element)
-
3. By unmasking it to a diagram (drag&drop an element from the Model browser to the diagram background)